
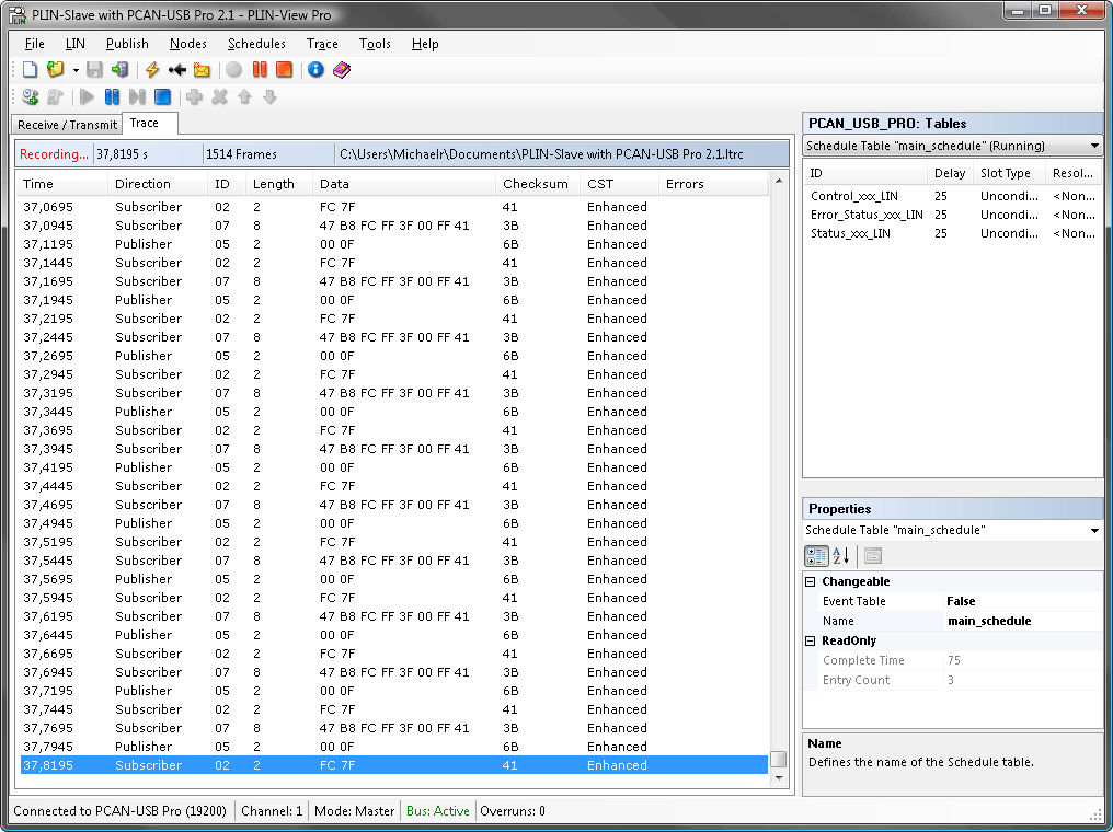
PLIN-View Pro:LIN报文显示软件
PCAN-USB Pro附带有LIN监视软件PLIN-View
Pro for WINOOWs。接收的LIN报文可用该软件显示,采用LDF文件(LIN描述文件)能够用符号描述LIN报文。输出的LIN帧可根据主站或从站的工作模式来定义。
PLIN-View Pro也能访问PCAN-USB Pro硬件的LIN功能,例如板载调度表或者自动比特率探测。
PCAN-USB Pro也附带PLIN-API by
PEAK-System。它可用于开发自己的LIN应用程序或者和PCAN-USB Pro通讯。简化的PLIN-View LIN监视软件附带有该API,作为例程。
特性
●显示接收的LIN帧
●符号显示LIN报文
(LIN描述文件)
●主站或从站模式
●管理和处理调度表
●记录LIN帧(示踪)
系统要求
●PCAN-USB Pro
●WINOOWs® 8, 7, Vista, XP (32/64-bit)
●Microsoft .NET Framework 2.0
●至少 512 MB RAM和1 GHz CPU
注释:PLIN-View
Pro 和 PLIN-API专用于PCAN-USB Pro。
发货清单
●PLIN-View Pro软件
●文档(HTML帮助格式)


*您的姓名:
*联系手机:
固话电话:
E-mail:
所在单位:
需求数量:
*咨询内容: